To create a new account, it is useful to first select the group/role in which the user will mainly work. In general, this is the “Design” role of a group, where the groups correspond to the original KVs (design responsibility) or locations.
For example, under FFG, select the group EI and the role Design and press “Add User”.
Then select “Add new user to the group/role”. Press “Next”.
Enter a personal name in the form “last name, first name”.
Enter a User ID according to the FFG naming convention; usually this is last name and the first letter of the name at first position.
Enter an OS name, usually the same as the User ID. This is a mandatory field in Teamcenter, but has no technical meaning anymore.
The default group and roles were automatically adopted.
Enter a licensing level; “Author” for users who create data, “Consumer” for users who execute workflows or display data.
Press “Finish” to create the account.
Under “Persons” you can edit the other data of the person.
For sending e-mails, the e-mail address of the person should be stored. All other details are optional.
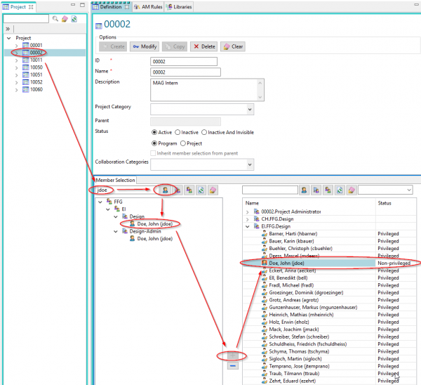
In the next step, the user must be assigned to at least one project (formerly EAC) in order to see Teamcenter data.
Open the “Project” application. It is important that you are “Team Administrator” in the corresponding project.
Note: the administrative account “tcadm” is “Project Administrator” in all projects and therefore always “Team Administrator”.
Select the corresponding project.
Search for the user in the “Member Selection”.
Select the user and press the “+” button.
The user is created as “Non-prilivedged” user in the project. The user is authorized to see data of this project, but cannot create any data.
To enable the user to create data in this project context, select the user and press the right mouse button.
In the following dialog select “Set Priviledged User”.
Afterwards the user gets “Priviledged” rights for this project.
You must then press the “Modify” button in the project configuration to save all changes.
Solid Edge
1. Solid Edge 2023 Update
Teamcenter Documentation
1. Overview
2. Teamcenter Basics
3. Working in Teamcenter
4. Working with CAD applications
5. Working with the structure manager
6. Workflows in Teamcenter
EPLAN - integrate2
1. Preamble
2. Function Description
3. Operating the Integration
4. Troubleshooting