Translations of this page:

This is an old revision of the document!


5 Working with NX

5.1 Creating items in Teamcenter

Create a new part in Teamcenter as usual:

Select “File→New→Item” and select the type .

Assign an item ID and assign a (temporary) name.

Press “Next”.

Enter the essential master data.

Choose a name from the naming catalog.

Press “Finish”. Then select the newly created item or item revision and start NX via in the menu bar. Once you save the part file in NX, the dataset (UGMaster) is placed under the Item Revision.  

Create 5.2 Items with the help of NX

  • The creation of a new item in Teamcenter is performed in NX as follows:

1.Create a new data record via file → New…
2.Create a new record via Ctrl+N
  • The creation of a new item as master part is visible as relationship “master” and contains the model.
  • The creation of a new non-master part is visible as relationship “specification” and contains the DrawingPart.

Here, certain mandatory attributes must be assigned to the newly created item.

5.3 Revision and save parts

  • The revision of Master parts is also carried out: Menu File → Save → Save as…
  • Create as new change status (revision)
  • Save as new element creates a new part under a new part number
  • Save as Alt-Rep creates a new dataset with altern. Geometry presentation under the current part / revision master.

1. Save as action - New element / New change status
2. Double-click to assign a new revision number to the Item Revision.
  • If an item revision contains dependent files in addition to the Master part, the documents to be transferred can be selected if this is defined in the preferences.

5.4 Teamcenter Navigator

  • The Teamcenter Navigator shows the current folder structure of the user.
  • The columns can be adjusted as required.

  • The following file operations are possible with RMT:

1. Cut and Copy has the same effect as in the “My Teamcenter” environment
2. Opens the “Add Component” dialog
3. Add the object to a project

1. Search Wildcards as in Teamcenter area
2. Advanced Search
3. Loading options for assemblies

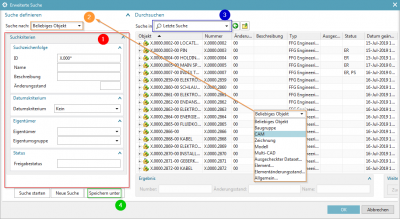
1. Search criteria
Orange: 2. Look for it:
3. Display last searches
4. …Searches saved in “My Teamcenter”

5.7 Teamcenter functions in the assembly Navigator

  • Keep all Teamcenter information up to date

1.Update information from Teamcenter
2. Add the object to a project